241028 - ComfyUI, Ustawienie SD 3.5 dla RTX 2070
Spis Treści #
- A więc masz komputer jak zwierzę
- Instalujemy - kolejność
- A konkretnie
- Update ComfyUI
- Ściągnijcie workflow
- Otwórzcie instrukcję
- Ściągnijcie model
- Refresh
- Pław się jak basza
- Linki powiązane

1. A więc masz komputer jak zwierzę #
Nie przejmuj się, ja też. RTX 2070, 8 GB VRAM. A jednak SD 3.5 mi działa.
2. Instalujemy - kolejność #
- Update ComfyUI
- Ściągnij workflow
- Otwórz instrukcję
- Ściągnij CLIP do ComfyUI/models/clip/
- Ściągnij VAE do ComfyUI/models/vae/
- Ściągnij model do ComfyUI/models/checkpoints/ (mimo, że to naprawdę UNet a nie checkpoint... whatever)
- Refresh; jak coś nie zadziała to wklej workflow jeszcze raz.
- Pław się jak basza bo generujesz i masz sukcesy.
3. A konkretnie #
3.1. Update ComfyUI #
Nie napiszę tego lepiej niż oni; sami wiecie jak to zainstalowaliście. Do tego dobierzcie metodę: https://comfyui-wiki.com/tutorial/basic/how-to-update-comfyui
3.2. Ściągnijcie workflow #
Pod linkiem:
https://civitai.com/models/879259/comfyorg-stable-diffusion-35-large-fp8?modelVersionId=984291
Jest całkiem godny rysunek. Kliknijcie na niego. I tam zobaczycie klawisz 'nodes', jak poniżej:

To jest workflow. Kliknijcie 'nodes' i Ctrl-V w ComfyUI. Dostaniecie coś takiego:

Świetnie. Z dobrych wieści - NIC nie działa.
3.3. Otwórzcie instrukcję #
Teraz interesuje Was link:
https://civitai.com/articles/8306/stable-diffusion-35-with-comfyui
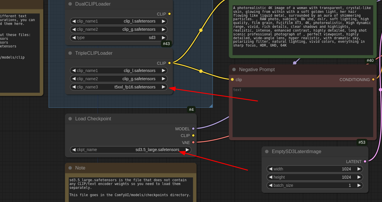
Ściągnijcie WSZYSTKO co ma strzałki, ale NIC co ma kwadraty.

Czyli:
- Clip_L:
- https://huggingface.co/Comfy-Org/stable-diffusion-3.5-fp8/blob/main/text_encoders/clip_l.safetensors
- -> ComfyUI/models/clip/
- Clip_G:
- https://huggingface.co/Comfy-Org/stable-diffusion-3.5-fp8/blob/main/text_encoders/clip_g.safetensors
- -> ComfyUI/models/clip/
- T5XXL:
- https://huggingface.co/Comfy-Org/stable-diffusion-3.5-fp8/blob/main/text_encoders/t5xxl_fp8_e4m3fn_scaled.safetensors
- -> ComfyUI/models/clip/
- (bo nie macie siły kompa na T16, musicie zadowolić się T8)
- TAK to się nazywa BARDZO podobnie jak T5 dla Flux. NIE to nie to samo. NIE, Fluxowy nie zadziała. Nie pomylcie się.
- VAE:
- https://huggingface.co/stabilityai/stable-diffusion-3.5-large/blob/main/vae/diffusion_pytorch_model.safetensors
- -> ComfyUI/models/vae/
- Nazwijcie to inaczej, np. "SD3_vae.safetensors" jak w tutorialu
Co ważne, NIE ściągacie modelu. Macie za słaby komputer :D.
3.4. Ściągnijcie model #
Nowy link:
https://civitai.com/models/879701/stable-diffusion-35-fp8-models-sd35?modelVersionId=984775
Teraz ściągnijcie model:

To da Wam plik do umieszczenia:
- stableDiffusion35Fp8_v35Large.safetensors
- -> ComfyUI/models/checkpoints/
Oki. Jesteśmy prawie gotowi.
3.5. Refresh #
Wpierw refresh ComfyUI.
Potem musimy zmienić parę rzeczy. Najpierw, modele:
BYŁO:

MA BYĆ:

Nadal nie mamy VAE. Ten model który ściągnęliśmy nie ma VAE, ale ComfyUI o tym nie wie. Więc musimy dodać Load VAE i podać VAE jakie ściągnęliśmy (z customową nazwą; ja zmieniłem):

I jeszcze raz refresh.
4. Pław się jak basza #
Naciśnij QUEUE:

5. Powiązane linki #
- Latent Vision on SD 3.5
- KONIECZNIE warto obejrzeć
- Dokładna analiza SD 3.5 i czemu jest wartościowy i jakie ma słabości